Click for more
Click for more
Add Files (retrospectively)
Add files manually for already existing Visual Studio projects.
Click for more
Add Files (currently)
Add files as you create or run Visual Studio projects.
Click for more
Search for files
Search all projects, or specify criteria (e.g Username) for a file search.
Click for more
Encryption key
Import an encryption key to use for added security across networks.
Click for more
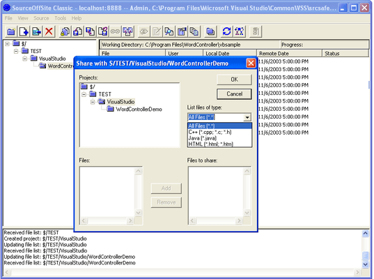
Share Files
Share files of particular types with selected domains across a network.
Click for more
Check in and out
Select files to check out under your username, add comments to files when checking in - so all users can keep track of any work in progress.